Die digitale Bauakte - Finden statt Suchen
Bei der Abwicklung von Bauvorhaben und der Betriebsorganisation fallen eine Vielzahl von Dokumenten an. Die Tief- und Kulturbau Mühlbach GmbH setzt dafür inzwischen die digitale Bauakte ein. Dadurch werden benötigte Dokumente schnell und zielsicher gefunden.

Die digitale Bauakte und die komfortable Volltextsuche - Bewährtes weiternutzen
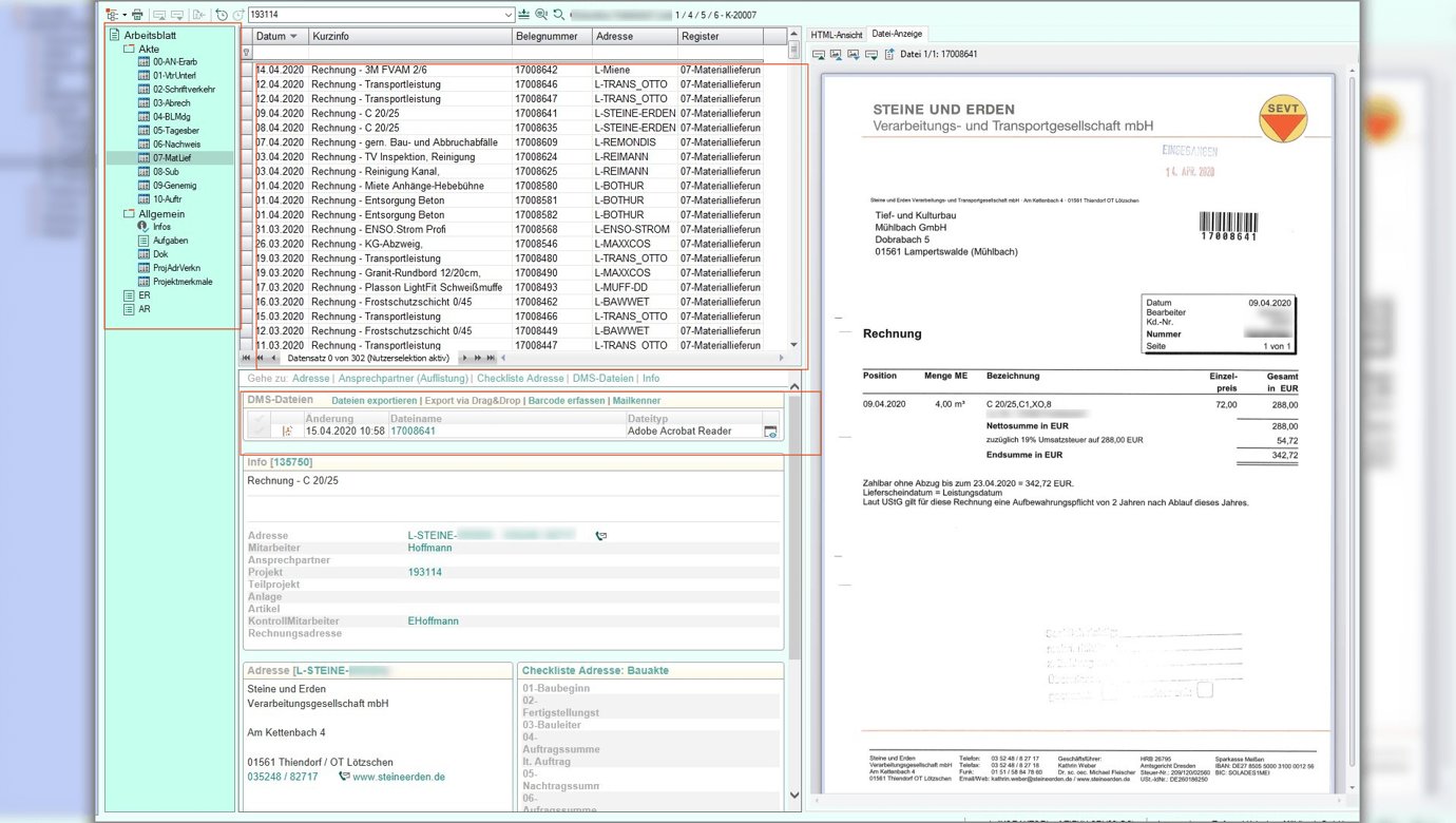
Von Beginn an wurde KORAKTOR® bei der Tief- und Kulturbau Mühlbach GmbH mit den Schwerpunkten Adress- und Dokumentenverwaltung genutzt. Für die Bauakten in Papierform hatte sich die Firma eine praktikable Ablageordnung erarbeitet. Diese wurde quasi 1:1 in die digitale Bauakte in KORAKTOR® übernommen, sodass die Mitarbeiter bekannte Strukturen vorfanden.
Papierdokumente scannen die Mitarbeiter konsequent ein und verschlagworten diese im notwendigen Umfang (z.B. Projekt, Adresse, Inhalt, Zuordnung ob Eingangs- oder Ausgangsrechnung).
Damit werden die Dokumente in der jeweiligen digitalen Bauakte als auch in der digitalen Adressakte gefunden. Die in den Scan-Prozess integrierte OCR-Texterkennung sorgt dafür, dass man über die KORAKTOR®-Volltextsuche unabhängig von Projekt und Adresse genau die Dokumente findet, die den eingegebenen Suchbegriff im Dokumententext enthalten. Dies gilt gleichermaßen für die zahlreichen in KORAKTOR® archivierten E-Mails und die von KORAKTOR® aus erstellten Dokumente z.B. Word-Anschreiben.

Die Tief- und Kulturbau Mühlbach GmbH ist ein mittelständisches Unternehmen im Landkreis Meißen und besteht seit 1990. (Bilder und Text Quelle: www.tieku.de)
Die digitale Bauakte hat Struktur
Dokumente in der digitalen Bauakte zielsicher finden
Am Anfang waren die Mitarbeiter noch skeptisch. Heute sind alle froh, die Dokumente über die digitale Bauakte und über komfortable Suchfunktionen schnell zu finden. Niemand will mehr mit viel Zeitaufwand Papierordner durchsuchen.
Geschäftsführer Jürg Schlenkrich
