KORAKTOR® 4.45 jetzt verfügbar!

11.11.2025

KORAKTOR® Update 4.45 bringt neue, spannende Features und spürbare Optimierungen. Entdecken Sie jetzt die Neuerungen – für noch effizientere Abläufe.

Alle Neuerungen im Überblick

Mit KORAKTOR® 4.45 starten Sie optimal in die nächste Stufe digitaler Unternehmensprozesse. Das Update bringt zahlreiche Verbesserungen für Zusammenarbeit, Sicherheit und Effizienz – ideal für alle, die moderne Arbeitsweisen mit zuverlässiger Technologie verbinden möchten.

Die wichtigsten Neuerungen im Überblick:

  • Microsoft Teams-Integration: Planen und starten Sie Besprechungen direkt mit KORAKTOR®-Kontakten – nahtlos verbunden mit Outlook.

  • Geprüfte Sicherheit: Erfolgreicher Penetrationstest und neue Funktionen in der mobilen KORAKTOR®-App sorgen für noch mehr Schutz.

  • Erweiterte Dokumentenfunktionen: PDF-Ausgabe mit Briefkopf, individuell anpassbare Serienmails und verbesserter DMS-Versand.

  • Digitale Rechnungsverarbeitung: Unterstützung für XRechnung und ZUGFeRD für rechtssicheren, digitalen Rechnungsaustausch.

  • Effizientere Abläufe im Alltag: QR-Codes, Favoritenfunktionen, Lesezeichen und vieles mehr für schnelleres Arbeiten.

Mehr Infos gibt’s auf unserer Update-Seite

oder melden Sie sich einfach direkt bei uns!


Jetzt Updaten und Vorteile nutzen! (Startbild:  www.pixabay.com bearbeitet von Dimmel-Software Seitenbild: Dimmel-Software GmbH)

1
× Über den Dialog "Kommunikation beginnen" für Adressen und Ansprechpartner kann man Funktionen in Teams aufrufen.
2
× Je nach Auswahl des Buttons startet KORAKTOR® den Teams-Chat oder einen Teams-Anruf zur gewählten Adresse.
Bild 1 von 4
Über den Dialog "Kommunikation beginnen" für Adressen und Ansprechpartner kann man Funktionen in Teams aufrufen [1]. Je nach Auswahl des Buttons startet KORAKTOR® den Teams-Chat oder einen Teams-Anruf zur gewählten Adresse [2].
1
× Über den Dialog "Kommunikation beginnen" für Adressen und Ansprechpartner kann man Funktionen in Teams aufrufen.
2
× Je nach Auswahl des Buttons startet KORAKTOR® den Teams-Chat oder einen Teams-Anruf zur gewählten Adresse.
Über den Dialog "Kommunikation beginnen" für Adressen und Ansprechpartner kann man Funktionen in Teams aufrufen [1]. Je nach Auswahl des Buttons startet KORAKTOR® den Teams-Chat oder einen Teams-Anruf zur gewählten Adresse [2].
1
× Auf der Startseite wurde ein Icon zum Anlegen einer neuen Adresse bereitgestellt.
Auf der Startseite wurde ein Icon zum Anlegen einer neuen Adresse bereitgestellt [1].
1
× Ab sofort wurden Lesezeichen auch im Adressen- und Projekte Arbeitsblatt zur Verfügung gestellt.
2
× Anzeige und Gruppierung erfolgt entsprechend Benennung des Lesezeichens.
3
× Es werden die Lesezeichen des Mitarbeiters angezeigt, welche der Adresse oder dem gewählten Projekt zugeordnet sind.
Ab sofort wurden Lesezeichen auch im Adressen- und Projekte Arbeitsblatt zur Verfügung gestellt [1]. Anzeige und Gruppierung erfolgt entsprechend Benennung des Lesezeichens [2]. Es werden die Lesezeichen des Mitarbeiters angezeigt, welche der Adresse oder dem gewählten Projekt zugeordnet sind [3].
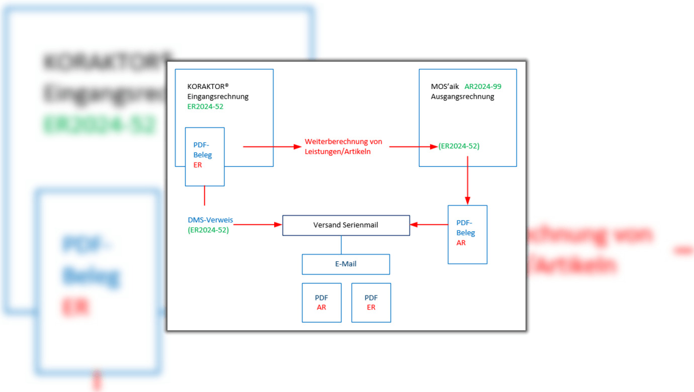
1
× Im dargestellten Beispiel sollen Leistungen oder Artikel einer erhaltenen Eingangsrechnung weiterberechnet werden.
2
× Es existiert dann ein Datensatz mit der Eingangsrechnung-PDF.
3
× Der Beleg der erstellten Ausgangsrechnung wird separat archiviert.
4
× Über die Belegnummer der Eingangsrechnung erfolgt die Rückkopplung zum Erstellen des DMS-Verweises. Beim Versand der Mail werden dann alle Belege entsprechend angehangen.
Im dargestellten Beispiel sollen Leistungen oder Artikel einer erhaltenen Eingangsrechnung [1] weiterberechnet werden. Es existiert dann ein Datensatz mit der Eingangsrechnungs-PDF [2]. Der Beleg der erstellten Ausgangsrechnung wird separat archiviert [3].Über die Belegnummer der Eingangsrechnung erfolgt die Rückkopplung zum Erstellen des DMS-Verweises. Beim Versand der Mail werden dann alle Belege entsprechend angehangen [4].

Das Grundgerüst für die intelligente Organisation: KORAKTOR® Basis

Jetzt entdecken