KORAKTOR® 4.45:               Teams-Integration

Die wichtigste Neuerung in Version 4.45 von KORAKTOR® ist die Integration von Microsoft Teams. Darüber hinaus liegt der Schwerpunkt verstärkt auf der Sicherheit und der kontinuierlichen Weiterentwicklung der Web-Anwendung unserer KORAKTOR®-App. Zudem bietet KORAKTOR® interessante neue Funktionen in der Dokumentenbearbeitung sowie im Bereich der elektronischen Rechnungen                     (E-Rechnungen).

Microsoft Teams direkt in KORAKTOR®

Telefon- und Videokonferenzen spielen in vielen Unternehmen eine zunehmend wichtige Rolle. 

Ab sofort können Besprechungen direkt mit den im KORAKTOR® gespeicherten Kontakten geplant und durchgeführt werden. In Kombination mit der KORAKTOR®-Synchronisation lassen sich Besprechungsanfragen nahtlos von Outlook in das KORAKTOR®-Terminmodul übertragen - für eine perfekte Verbindung zwischen Kalender und Kontaktdaten.

1
× Wie bei Mailversand kann der Titel der Besprechung (analog eines Betreffs) aus der Kurzinfo des steuernden Datensatzes übernommen werden.
2
× Mit der entsprechenden Option kann man eine MS Teams Besprechung erstellen, wenn diese Software im Unternehmen eingesetzt wird. 
3
× Nach Auswahl der Teilnehmer wird mit Bestätigung [OK] die Besprechung in Teams aufgerufen.
Bild 1 von 5
Wie bei Mailversand kann der Titel der Besprechung (analog eines Betreffs) aus der Kurzinfo des steuernden Datensatzes übernommen werden [1]. Mit der entsprechenden Option kann man eine MS Teams Besprechung erstellen [2], wenn diese Software im Unternehmen eingesetzt wird. Nach Auswahl der Teilnehmer [3] wird mit Bestätigung [OK] die Besprechung in Teams aufgerufen.
1
× Wie bei Mailversand kann der Titel der Besprechung (analog eines Betreffs) aus der Kurzinfo des steuernden Datensatzes übernommen werden.
2
× Mit der entsprechenden Option kann man eine MS Teams Besprechung erstellen, wenn diese Software im Unternehmen eingesetzt wird. 
3
× Nach Auswahl der Teilnehmer wird mit Bestätigung [OK] die Besprechung in Teams aufgerufen.
Wie bei Mailversand kann der Titel der Besprechung (analog eines Betreffs) aus der Kurzinfo des steuernden Datensatzes übernommen werden [1]. Mit der entsprechenden Option kann man eine MS Teams Besprechung erstellen [2], wenn diese Software im Unternehmen eingesetzt wird. Nach Auswahl der Teilnehmer [3] wird mit Bestätigung [OK] die Besprechung in Teams aufgerufen.
1
× Der gewählte Betreff wird als Titel übernommen und die gewählten Teilnehmer gesetzt.
2
× Startzeit und Endzeit resultieren aus den Einstellungen des Datensatzes.
3
× Wird Text in der Langinfo markiert, erscheint dieser in der Beschreibung, ähnlich wie beim Mailversand.
Der gewählte Betreff wird als Titel übernommen und die gewählten Teilnehmer gesetzt [1]. Startzeit und Endzeit [2] resultieren aus den Einstellungen des Datensatzes. Wird Text in der Langinfo markiert, erscheint dieser in der Beschreibung, ähnlich wie beim Mailversand [3].
1
× Über den Dialog "Kommunikation beginnen" für Adressen und Ansprechpartner kann man Funktionen in Teams aufrufen.
2
× Je nach Auswahl des Buttons startet KORAKTOR® den Teams-Chat oder einen Teams-Anruf zur gewählten Adresse.
Über den Dialog "Kommunikation beginnen" für Adressen und Ansprechpartner kann man Funktionen in Teams aufrufen [1]. Je nach Auswahl des Buttons startet KORAKTOR® den Teams-Chat oder einen Teams-Anruf zur gewählten Adresse [2].
1
× Die relevanten Felder der Besprechungsanfrage sind schreibgeschützt, für vergangene Termine erfolgt im Hintergrund eine regelmäßige Datenpflege, welche die Besprechungsanfragen im Terminmodul auf "erledigt" umstellt.
Die relevanten Felder der Besprechungsanfrage sind schreibgeschützt [1], für vergangene Termine erfolgt im Hintergrund eine regelmäßige Datenpflege, welche die Besprechungsanfragen im Terminmodul auf "erledigt" umstellt.
1
× Im KORAKTOR® wählt man explizit aus, mit wem man per Teams in Verbindung stehen möchte. Dafür aktiviert man die Option, indem der Standard "Nein" auf "Ja" umgestellt wird.
Da die Funktionen zur Kommunikation über Teams grundsätzlich nur mit registrierten Accounts verfügbar ist, wählt man in KORAKTOR® explizit aus, mit wem man per Teams in Verbindung stehen möchte. Dafür aktiviert man die Option, indem der Standard "Nein" auf "Ja" umgestellt wird [1].

Fokus auf Sicherheit - erfolgreich geprüft

Die KORAKTOR®-App ist ein leistungsstarkes Werkzeug für die mobile Verwaltung von Unternehmensdaten.   Ein zentrales Anliegen unseres Teams ist dabei die Sicherheit

Dass unsere Schutzmaßnahmen wirksam sind, wurde durch einen aktuellen Penetrationstest bestätigt.    Darüber hinaus entwickeln wir die Anwendung kontinuierlich weiter, um den Arbeitsalltag unserer Kunden noch effizienter zu gestalten. Ab sofort können Adressen direkt in der Web-Anwendung erfasst und bearbeitet werden. Außerdem lassen sich nun auch Abrechnungsdatensätze einfach und übersichtlich verwalten. 

So verbinden wir geprüfte Sicherheit mit praxisnaher Weiterentwicklung - für mehr Komfort und Verlässlichkeit im täglichen Einsatz.

1
× Eine einfache und schnelle Zusammenarbeit ist mit Hilfe der Kenntnisnahme plattformübergreifend möglich.
2
× Das sich öffnende Formular dient zur Angabe der Kurzinfo, des Empfängers und ggf. weiterer Informationen.
Bild 1 von 2
Eine einfache und schnelle Zusammenarbeit ist mit Hilfe der Kenntnisnahme plattformübergreifend möglich [1]. Das sich öffnende Formular dient zur Angabe der Kurzinfo, des Empfängers und ggf. weiterer Informationen [2].
1
× Eine einfache und schnelle Zusammenarbeit ist mit Hilfe der Kenntnisnahme plattformübergreifend möglich.
2
× Das sich öffnende Formular dient zur Angabe der Kurzinfo, des Empfängers und ggf. weiterer Informationen.
Eine einfache und schnelle Zusammenarbeit ist mit Hilfe der Kenntnisnahme plattformübergreifend möglich [1]. Das sich öffnende Formular dient zur Angabe der Kurzinfo, des Empfängers und ggf. weiterer Informationen [2].
1
× Mobil erfasste Aufgaben findet man in KORAKTOR® in der Sektion "Meine neuen Überprüfungen" und kann die Bearbeitung fortsetzen.
Mobil erfasste Aufgaben findet man in KORAKTOR® in der Sektion "Meine neuen Überprüfungen" und kann die Bearbeitung fortsetzen [1].

Effizientere Dokumentenerstellung

Die PDF-Konvertierung im KORAKTOR® ermöglicht ein schnelleres und effizienteres Arbeiten. Viele Unternehmen profitieren bereits davon, mit nur einem Mausklick fertige Dokumente zu erzeugen. 

Neu ist: Wie bereits bei Word- und Excel-Dateien bekannt, können im KORAKTOR® PDF-Dokumente nun mit dem Briefkopf des eigenen Unternehmens erzeugt werden - für ein professionelles Erscheinungsbild auf Knopfdruck. Zudem wurde die Serienmail-Funktion weiter optimiert: Ab sofort lässt sich der Betreff der generierten E-Mails pro Empfänger individuell festlegen. So wird die Kommunikation noch persönlicher und zielgerichteter.

1
× Der Dialog wurde um die Option "Briefpapier hinzufügen" erweitert, welche entsprechend der Einstellungen unter "DMS Dateikonvertierung Briefpapier hinzufügen" vorbelegt ist.
Bild 1 von 2
Der Dialog wurde um die Option "Briefpapier hinzufügen" [1] erweitert, welche entsprechend der Einstellungen unter "DMS Dateikonvertierung Briefpapier hinzufügen" vorbelegt ist.
1
× Der Dialog wurde um die Option "Briefpapier hinzufügen" erweitert, welche entsprechend der Einstellungen unter "DMS Dateikonvertierung Briefpapier hinzufügen" vorbelegt ist.
Der Dialog wurde um die Option "Briefpapier hinzufügen" [1] erweitert, welche entsprechend der Einstellungen unter "DMS Dateikonvertierung Briefpapier hinzufügen" vorbelegt ist.
1
× Die Exceltabelle ist für die Konvertierung und damit das gewünschte Ausgabeformat einzurichten. Das beginnt mit der Festlegung des Druckbereiches.
2
× Bei Bedarf kann man die Skalierung ändern und das Papierformat erstellen.
3
× Im Datensatz wird das erstellte PDF archiviert.
Die Exceltabelle ist für die Konvertierung und damit das gewünschte Ausgabeformat einzurichten. Das beginnt mit der Festlegung des Druckbereiches [1]. Bei Bedarf kann man die Skalierung ändern und das Papierformat erstellen [2]. Im Datensatz wird das erstellte PDF archiviert [3].

Elektronische Rechnungen leicht gemacht

Die Digitalisierung schreitet weiter voran - auch im Rechnungswesen.                                                                  Ab sofort unterstützt KORAKTOR® die Archivierung und das Auslesen sowie den Versand von E-Rechnungen gemäß den gesetzlichen Standards.

Erstellung E-Rechnung ohne ERP-System.

Mit Supedio haben wir die perfekte Lösung für Kunden, die Rechnungen in beliebige rechtssichere Formate (z.B. ZUGFeRD, XRechnung, etc) umwandeln wollen.

1
× Eine Rechnung kann z.B. in Word oder Excel erstellt und mit Hilfe von KORAKTOR® in ein PDF-Dokument umgewandelt werden. Der E-Rechnungsservice PEDIF der Supedio GmbH erzeugt daraus eine E-Rechnung.
2
× Der Versand an den Rechnungsempfänger erfolgt über PEDIF.
3
× Bei Bedarf wird eine Kopie der E-Rechnung im KORAKTOR® archiviert.
Eine Rechnung kann z. B. in Word oder Excel erstellt und mit Hilfe von KORAKTOR® in ein PDF-Dokument umgewandelt werden. Der E-Rechnungsservice PEDIF der Supedio GmbH erzeugt daraus eine E-Rechnung [1]. Der Versand an den Rechnungsempfänger erfolgt über PEDIF [2]. Bei Bedarf wird eine Kopie der E-Rechnung in KORAKTOR® archiviert [3].
1
× Eine Rechnung kann z.B. in Word oder Excel erstellt und mit Hilfe von KORAKTOR® in ein PDF-Dokument umgewandelt werden. Der E-Rechnungsservice PEDIF der Supedio GmbH erzeugt daraus eine E-Rechnung.
2
× Der Versand an den Rechnungsempfänger erfolgt über PEDIF.
3
× Bei Bedarf wird eine Kopie der E-Rechnung im KORAKTOR® archiviert.
Eine Rechnung kann z. B. in Word oder Excel erstellt und mit Hilfe von KORAKTOR® in ein PDF-Dokument umgewandelt werden. Der E-Rechnungsservice PEDIF der Supedio GmbH erzeugt daraus eine E-Rechnung [1]. Der Versand an den Rechnungsempfänger erfolgt über PEDIF [2]. Bei Bedarf wird eine Kopie der E-Rechnung in KORAKTOR® archiviert [3].

Zusätzliche praktische Erweiterungen

In der neuen Version wurden weitere Funktionen implementiert, die die tägliche Arbeit der Anwender deutlich erleichtern. So können nun nicht nur DMS-Dateien, sondern auch DMS-Verweise in Serienmails versendet werden.

Zudem ist es möglich, Lesezeichen im Adressen und Projekte Arbeitsblatt zu setzen oder Ansprechpartner als Favoriten zu markieren. Auch die automatische Erstellung moderner QR-Codes gehört jetzt zum Funktionsumfang von KORAKTOR®.

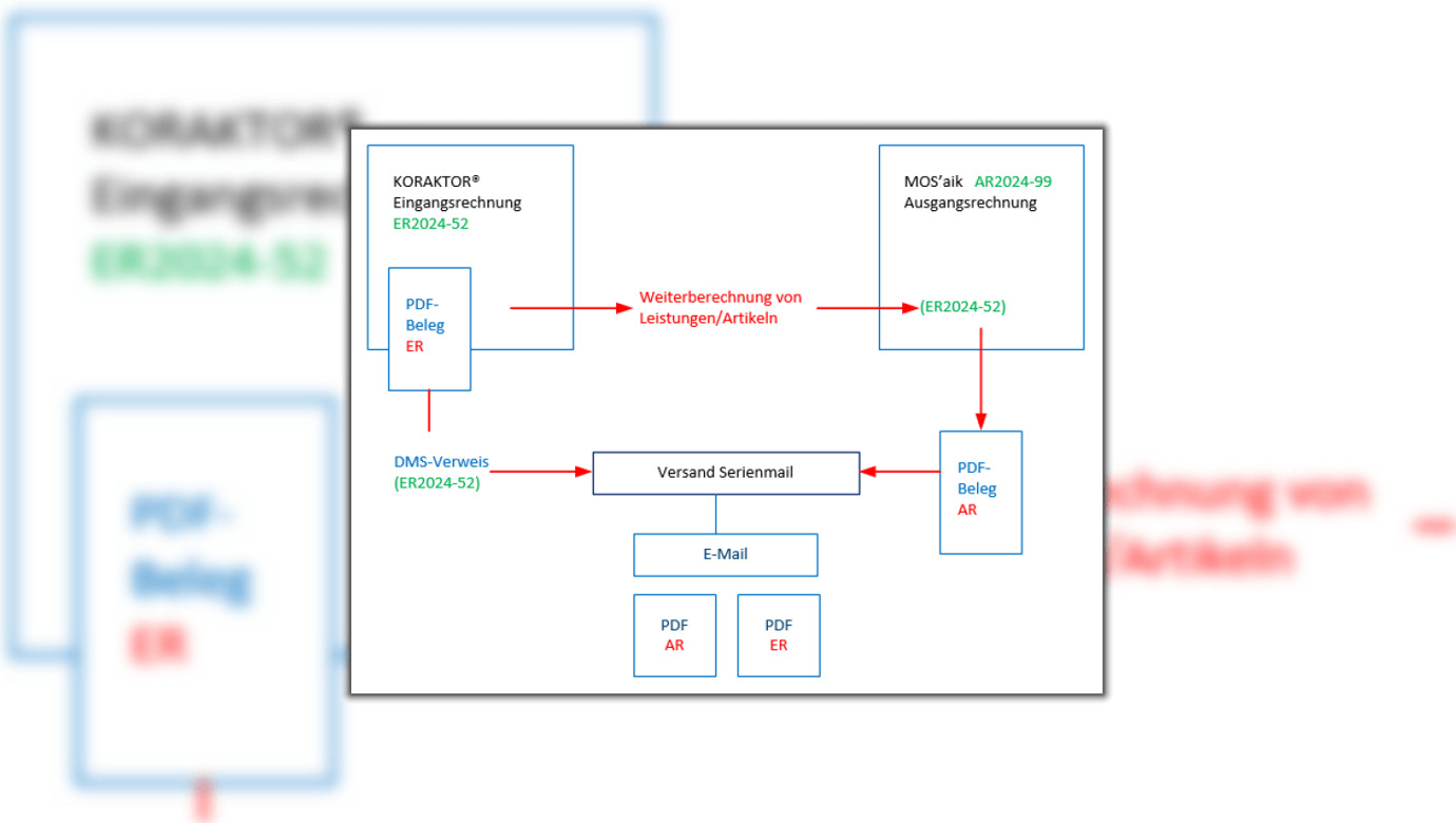
1
× Im dargestellten Beispiel sollen Leistungen oder Artikel einer erhaltenen Eingangsrechnung weiterberechnet werden.
2
× Es existiert dann ein Datensatz mit der Eingangsrechnungs-PDF.
3
× Der Beleg der erstellten Ausgangsrechnung wird separat archiviert.
4
× Über die Belegnummer der Eingangsrechnung erfolgt die Rückkopplung zum Erstellen des DMS-Verweises. Beim Versand der Mail werden dann alle Belege entsprechend angehangen.
Bild 1 von 4
Im dargestellten Beispiel sollen Leistungen oder Artikel einer erhaltenen Eingangsrechnung [1] weiterberechnet werden. Es existiert dann ein Datensatz mit der Eingangsrechnungs-PDF [2]. Der Beleg der erstellten Ausgangsrechnung wird separat archiviert [3]. Über die Belegnummer der Eingangsrechnung erfolgt die Rückkopplung zum Erstellen des DMS-Verweises. Beim Versand der Mail werden dann alle Belege entsprechend angehangen [4].
1
× Im dargestellten Beispiel sollen Leistungen oder Artikel einer erhaltenen Eingangsrechnung weiterberechnet werden.
2
× Es existiert dann ein Datensatz mit der Eingangsrechnungs-PDF.
3
× Der Beleg der erstellten Ausgangsrechnung wird separat archiviert.
4
× Über die Belegnummer der Eingangsrechnung erfolgt die Rückkopplung zum Erstellen des DMS-Verweises. Beim Versand der Mail werden dann alle Belege entsprechend angehangen.
Im dargestellten Beispiel sollen Leistungen oder Artikel einer erhaltenen Eingangsrechnung [1] weiterberechnet werden. Es existiert dann ein Datensatz mit der Eingangsrechnungs-PDF [2]. Der Beleg der erstellten Ausgangsrechnung wird separat archiviert [3]. Über die Belegnummer der Eingangsrechnung erfolgt die Rückkopplung zum Erstellen des DMS-Verweises. Beim Versand der Mail werden dann alle Belege entsprechend angehangen [4].
1
× Ab sofort wurden Lesezeichen auch im Adressen- und Projekte Arbeitsblatt zur Verfügung gestellt. 
2
× Anzeige und Gruppierung erfolgt entsprechend Benennung des Lesezeichens.
3
× Es werden die Lesezeichen des Mitarbeiters angezeigt, welche der Adresse oder dem gewählten Projekt zugeordnet sind.
Ab sofort wurden Lesezeichen auch im Adressen- und Projekte Arbeitsblatt zur Verfügung gestellt [1]. Anzeige und Gruppierung erfolgt entsprechend Benennung des Lesezeichens [2]. Es werden die Lesezeichen des Mitarbeiters angezeigt, welche der Adresse oder dem gewählten Projekt zugeordnet sind [3].
1
× Im Kopf der Sektion stehen die Funktionen zum hinzufügen sowie entfernen von Favoriten zur Verfügung.
2
× Die als Favorit gekennzeichneten Ansprechpartner werden dann in der Sektion mit einem Stern gekennzeichnet und durch die Sortierung ganz oben angezeigt.
Im Kopf der Sektion stehen die Funktionen zum Hinzufügen sowie Entfernen von Favoriten zur Verfügung [1]. Die als Favorit gekennzeichneten Ansprechpartner werden dann in der Sektion mit einem Stern gekennzeichnet und durch die Sortierung ganz oben angezeigt [2].
1
× Die Mail aus Outlook zieht man in die Drop-Zone.
2
× Der Assistent für die Direktarchivierung erscheint wie bisher und bietet die verschiedenen Optionen.
Die Mail aus Outlook zieht man in die Drop-Zone [1]. Der Assistent für die Direktarchivierung erscheint wie bisher und bietet die verschiedenen Optionen [2].

KORAKTOR® denkt mit - und macht Ihren Arbeitsalltag einfacher

Die Bildarchivierung sowie der Versand von DMS-Verweisen per E-Mail wurden weiter verbessert und sorgen nun für noch effizientere Abläufe. Mit sx.analytics lassen sich Daten aus unterschiedlichen Quellen mühelos zusammenführen, systematisch analysieren und übersichtlich visualisieren - ein professionelles Tool zur gezielten Steuerung zentraler Unternehmensprozesse. 

Dank der KORAKTOR®-Synchronisation ist auch das mobile Arbeiten noch komfortabler geworden. Darüber hinaus wurde das Verfahren zur Verarbeitung digitaler Belege erneut optimiert, was einen spürbar reibungslosen Ablauf garantiert.

1
× Man kann aus der Detailansicht "Bilder" direkt alle Bildarchivfunktionen nutzen.
2
× Über diese Schaltfläche gelangt man zur Bildübersicht.
3
× Der Bildbetrachter ermöglicht das schnelle Durchblättern der Bilder.
Bild 1 von 5
Man kann aus der Detailansicht "Bilder" direkt alle Bildarchivfunktionen nutzen [1]. Über diese Schaltfläche gelangt man zur Bildübersicht [2].  Der Bildbetrachter ermöglicht das schnelle Durchblättern der Bilder [3].
1
× Man kann aus der Detailansicht "Bilder" direkt alle Bildarchivfunktionen nutzen.
2
× Über diese Schaltfläche gelangt man zur Bildübersicht.
3
× Der Bildbetrachter ermöglicht das schnelle Durchblättern der Bilder.
Man kann aus der Detailansicht "Bilder" direkt alle Bildarchivfunktionen nutzen [1]. Über diese Schaltfläche gelangt man zur Bildübersicht [2].  Der Bildbetrachter ermöglicht das schnelle Durchblättern der Bilder [3].
1
× Der KORAKTOR®-Vorgang mit verschiedenen Status dient der Vorlagenverwaltung der unternehmensweit gültigen Dokumente.
2
× Man erkennt sofort, in welchem Status sich die Vorlage befindet.
Der KORAKTOR®-Vorgang mit verschiedenen Status dient der Vorlagenverwaltung der unternehmensweit gültigen Dokumente [1]. Man erkennt sofort, in welchem Status sich die Vorlage befindet [2].
1
× Mit "sx.analytics" Daten aus unterschiedlichen Quellen einfach miteinander kombinieren, systematisch analysieren und visualisieren. Aktuelle Kennzahlen unterstützen die Steuerung wichtiger Unternehmensprozesse.
Mit "sx.analytics" Daten aus unterschiedlichen Quellen einfach miteinander kombinieren, systematisch analysieren und visualisieren. Aktuelle Kennzahlen unterstützen die Steuerung wichtiger Unternehmensprozesse.
1
× Bei der Kommunikation per E-Mail enthält der Betreff eingehender Mails häufig eine lange Ticketnummer, was den Nutzern erschwert das Thema der E-Mail nachzuvollziehen.
2
× Für eine bessere Lesbarkeit des Dateinamens wird die lange Ticketnummer im E-Mail-Betreff entsprechend der Konfiguration beim Archivieren im Datensatz entfernt.
Bei der Kommunikation per E-Mail enthält der Betreff eingehender Mails häufig eine lange Ticketnummer, was den Nutzern erschwert das Thema der E-Mail nachzuvollziehen [1]. Für eine bessere Lesbarkeit des Dateinamens wird die lange Ticketnummer im E-Mail-Betreff entsprechend der Konfiguration beim Archivieren im Datensatz entfernt [2].
1
× Daten und Dokumente sind zentral im Unternehmen gespeichert.
2
× Der Synchronisationsdienst lädt Kontakte, Termine und Daten auf die mobilen Geräte.
3
× Aus den Terminen der mobilen Geräte kann man die App direkt aufrufen und greift somit beim Termin online auf benötigte Informationen und Daten zu.
4
× Über die KORAKTOR®-App kann man alle Infos und Dokumente abrufen, bearbeiten und hinzufügen.
Daten und Dokumente sind zentral im Unternehmen gespeichert [1]. Der Synchronisationsdienst lädt Kontakte, Termine und Daten auf die mobilen Geräte [2]. Aus den Terminen der mobilen Geräte kann man die App direkt abrufen und greift somit beim Termin online auf benötigte Informationen und Daten zu [3]. Über die KORAKTOR®-App kann man alle Infos und Dokumente abrufen, bearbeiten oder hinzufügen [4].

Zukunftssichere Technik für reibungslose Abläufe

Aktuelle Hardware wird heute standardmäßig mit modernen Betriebssystemen ausgeliefert - leistungsstark, sicher und effizient. Damit Sie das volle Potenzial Ihrer IT-Infrastruktur ausschöpfen können, ist eine aktuelle Version von KORAKTOR® unverzichtbar. Ein technischer Umstieg bringt viele Vorteile mit sich - sollte aber gut geplant und abgestimmt erfolgen. Wir unterstützen Sie dabei!


Ihre Vorteile auf einen Blick:

  • Mehr Sicherheit & Stabilität: Neue Betriebssysteme schließen bekannte Sicherheitslücken und sorgen für zuverlässigen Betrieb.
  • Spürbar schnelleres Arbeiten: Moderne Hardware und Software steigern die Performance und verbessern die Nutzererfahrung deutlich.
  • Mehr Leistung für Ihre Daten: 64-Bit-Systeme ermöglichen den Zugriff auf größere Datenmengen und effizientere Prozesse.
  • Weniger Ausfallzeiten: Mit Virtualisierung reduzieren Sie Installationsaufwände bei Hardware-Problemen            - und sichern so Ihre Produktivität.

→ zu den Hardware- und Betriebssystem-Voraussetzungen

Die Hardware- sowie Betriebssystem-Voraussetzungen müssen erfüllt sein, damit alles reibungslos läuft.
Die Hardware- sowie Betriebssystem-Voraussetzungen müssen erfüllt sein, damit alles reibungslos läuft.

Jetzt aktualisieren und Vorteile nutzen!

Mit KORAKTOR® 4.45 bleiben Sie am Puls der Zeit - technisch, rechtlich und organisatorisch.                Profitieren Sie von optimierten Prozessen, mehr Sicherheit und einer durchdachten Integration moderner Tools wie Microsoft Teams.

Lassen Sie sich umfassend und kompetent beraten und nutzen Sie unsere individuelle Schulung zu den neuen Funktionen, um das volle Potenzial der aktuellen Version auszuschöpfen! 

→ Zum Kontakt-Formular

Wir schulen Sie und Ihre Mitarbeiter für mehr Sicherheit im Umgang mit unseren Lösungen, das steigert die Kompetenz und hebt neue Potentiale.
Wir schulen Sie und Ihre Mitarbeiter für mehr Sicherheit im Umgang mit unseren Lösungen, das steigert die Kompetenz und hebt neue Potentiale.

Unsere Lösungen 

für Sie


Lösungen und Produkte