Die Revision von Blitzschutzanlagen managen
Ein Teilbereich der Stahl- & Anlagenbau Löbau GmbH ist die Prüfung und Wartung von Blitzschutzanlagen. Mit dem Einsatz von KORAKTOR® hat man die regelmäßigen Revisionsintervalle immer im Blick.

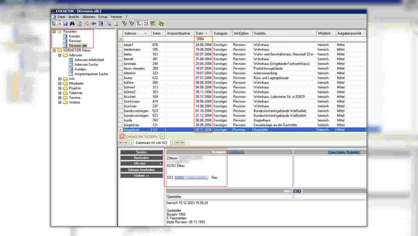
Schnelles Filtern statt aufwendiges Suchen
An Blitzschutzanlagen muss regelmäßig (meist aller 5 Jahre) eine Revision durchgeführt werden. Ziel der Mitarbeiter von SAL ist es, die Kunden rechtzeitig anzusprechen, um den Auftrag für die Überprüfung zu erhalten. Mit der Einführung von KORAKTOR® eröffneten sich ganz neue Möglichkeiten. Für die Blitzschutzanlagen wurde jeweils ein Info-Datensatz angelegt, der mit der Kundenadresse verbunden ist. Im Datensatz sind u.a. folgende Informationen hinterlegt:
- Datum der letzten Revision
- Hinweise zur Blitzschutzanlage und Baujahr
- Akten-Nr. für weitere Unterlagen wie Zeichnungen und Prüfprotokolle
Diese Datensätze, dargestellt in einer übersichtlichen Liste, zeigen mit Hilfe von Filtern schnell, für welche Anlagen eine Revision "fällig" ist. Zusätzlich kann man damit effektiv eine Telefonaktion "Revision Blitzschutzanlagen" durchführen:
- Adresse mit Anschrift und Telefonnummer
- Telefonlink zur Übergabe der Telefonnummer an die TK-Anlage
So können die Anrufe zügig abgearbeitet und die Termine vereinbart werden.

Regelmäßige Wiederholungsprüfungen sind die Voraussetzung für eine dauernde Wirksamkeit des Blitzschutzsystems. (Quelle Startbild und Schlussbild: https://pixabay.com/de/ )
Jede Blitzschutzanlage schnell finden
Immer gut informiert
Für Herrn Heinrich als Verantwortlichen für die Revision von Blitzschutzanlagen bietet KORAKTOR® genau die Informationen, die er für seine Arbeit benötigt.
Es geht sehr schnell und ich habe eine perfekte Übersicht.
