KORAKTOR® 4.44:
Drag'n'Drop
E-Mail-Archivierung

Die wichtigste Neuerung in der KORAKTOR®-Version 4.44 ist die Umstellung der E-Mail-Archivierung auf Drag'n'Drop. Des Weiteren lag der Fokus verstärkt auf der Sicherheit für die Web-Anwendung unserer KORAKTOR®-App. Interessante neue Features bietet KORAKTOR® außerdem in der Bearbeitung von Dokumenten, Besprechungsanfragen und der Bildarchivierung.

Sichere KORAKTOR®-App

Die KORAKTOR®-App ist ein leistungsstarkes Werkzeug für die mobile Verwaltung von Unternehmensdaten. Deshalb ist die Sicherheit der KORAKTOR®-App ein zentrales Anliegen für unser Team. Weiterentwicklungen bei der Bearbeitung von Informationen und Dateien erleichtern das mobile Arbeiten.

1
× Wir berücksichtigen kundenindividuelle Erweiterungen und stellen sicher, dass diese immer auf dem aktuellsten Stand sind. Das gewährleistet, dass individuelle Anpassungen nicht zu Sicherheitsproblemen führen.
2
× Alle 2 Monate veröffentlichen wir ein Update der KORAKTOR®-App mit den aktuellsten Sicherheits-Patches. Dabei achten wir darauf, dass diese rückwärtskompatibel sind ohne Aktualisierungszwang.
Bild 1 von 5
Wir berücksichtigen kundeindividuelle Erweiterungen und stellen sicher, dass diese immer auf dem aktuellen Stand sind. Das gewährleistet, dass individuelle Anpassungen nicht zu Sicherheitsproblemen führen [1]. Alle 2 Monate veröffentlichen wir ein Update der KOAKTOR®-App mit den aktuellsten Sicherheits-Patches und halten so die App stets auf dem neusten Stand. Dabei achten wir darauf, dass diese Updates rückwärtskompatibel sind ohne Aktualisierungszwang [2].
1
× Wir berücksichtigen kundenindividuelle Erweiterungen und stellen sicher, dass diese immer auf dem aktuellsten Stand sind. Das gewährleistet, dass individuelle Anpassungen nicht zu Sicherheitsproblemen führen.
2
× Alle 2 Monate veröffentlichen wir ein Update der KORAKTOR®-App mit den aktuellsten Sicherheits-Patches. Dabei achten wir darauf, dass diese rückwärtskompatibel sind ohne Aktualisierungszwang.
Wir berücksichtigen kundeindividuelle Erweiterungen und stellen sicher, dass diese immer auf dem aktuellen Stand sind. Das gewährleistet, dass individuelle Anpassungen nicht zu Sicherheitsproblemen führen [1]. Alle 2 Monate veröffentlichen wir ein Update der KOAKTOR®-App mit den aktuellsten Sicherheits-Patches und halten so die App stets auf dem neusten Stand. Dabei achten wir darauf, dass diese Updates rückwärtskompatibel sind ohne Aktualisierungszwang [2].
1
× In der Basis-Ausführung der KORAKTOR®-App erfolgt der Zugriff auf eine Datei.
2
× Diese Datei wird auf dem mobilen Endgerät geladen.
3
× Die Anzeige erscheint im Browser oder Anwendungsprogramm.
4
× Durch den Einsatz des Zusatzmoduls WEB-Base verzichtet man auf den Download. 
5
× Ressourcenschonend sieht man die Datei sofort im Browser.
In der Basis-Ausführung der KORAKTOR®-App erfolgt der Zugriff auf eine Datei [1]. Diese Datei wird auf dem mobilen Endgerät geladen [2]. Die Anzeige erscheint im Browser oder Anwendungsprogramm [3]. Durch den Einsatz des Zusatzmoduls WEB-Base [4] verzichtet man auf den Download. Ressourcenschonend sieht man die Datei sofort im Browser [5].
1
× Den Namen einer archivierten Datei kann man über die in der DMS-Sektion hinterlegten Funktionen ändern.
Den Namen einer archivierten Datei kann man über die in der DMS-Sektion hinterlegten Funktionen ändern [1].
1
× Eine einfache und schnelle Zusammenarbeit ist mit Hilfe der Kenntnisnahme plattformübergreifend möglich.
2
× Das sich öffnende Formular dient zur Angabe der Kurzinfo, des Empfängers und ggf. weiterer Informationen.
Eine einfache und schnelle Zusammenarbeit ist mit Hilfe der Kenntnisnahme plattformübergreifend möglich [1]. Das sich öffnende Formular dient zur Angabe der Kurzinfo, des Empfängers und ggf. weiterer Informationen [2].
1
× Mobil erfasste Aufgaben findet man in KORAKTOR® in der Sektion "Meine neuen Überprüfungen" und kann die Bearbeitung fortsetzen.
Mobil erfasste Aufgaben findet man in KORAKTOR® in der Sektion "Meine neuen Überprüfungen" und kann die Bearbeitung fortsetzen [1].

Dokumentenmanager erweitert

Die E-Mail-Archivierung per Drag'n'Drop ist für die meisten Benutzer einfach und intuitiv nachvollziehbar, da diese Arbeitsweise in vielen Bereichen bereits angewendet wird. Des Weiteren ersetzt sie das Outlook-Makro, wodurch die Systemstabilität profitiert.
Wie bei Word-Dateien bekannt, kann man nun auch Excel-Dateien konvertieren. Zur Verwaltung unternehmensweit gültiger Vorlagen des Dokumentenmanagers gibt es einen KORAKTOR®-Vorgang wodurch der Aufwand für die Administration sinkt.

1
× Die Mail aus Outlook zieht man in die Drop-Zone.
2
× Der Assistent für die Direktarchivierung erscheint wie bisher und bietet die verschiedenen Optionen.
Bild 1 von 5
Die Mail aus Outlook zieht man in die Drop-Zone [1]. Der Assistent für die Direktarchivierung erscheint wie bisher und bietet die verschiedenen Optionen [2].
1
× Die Mail aus Outlook zieht man in die Drop-Zone.
2
× Der Assistent für die Direktarchivierung erscheint wie bisher und bietet die verschiedenen Optionen.
Die Mail aus Outlook zieht man in die Drop-Zone [1]. Der Assistent für die Direktarchivierung erscheint wie bisher und bietet die verschiedenen Optionen [2].
1
× Aus KORAKTOR® gesendete Mails legt Outlook in den gesendeten Elementen ab.
2
× Der Dienst "KOR-Mail" führt nun die Archivierung im Hintergrund durch.
Aus KORAKTOR® gesendete Mails legt Outlook in den gesendeten Elementen ab [1]. Der Dienst "KOR-Mail" führt nun die Archivierung im Hintergrund durch [2].
1
× Die Exceltabelle ist für die Konvertierung und damit das gewünschte Ausgabeformat einzurichten. Das beginnt mit der Festlegung des Druckbereiches.
2
× Bei Bedarf kann man die Skalierung ändern und das Papierformat einstellen.
3
× Im Datensatz wird das erstellte PDF archiviert.
Die Exceltabelle ist für die Konvertierung und damit das gewünschte Ausgabeformat einzurichten. Das beginnt mit der Festlegung des Druckbereiches [1].Bei Bedarf kann man die Skalierung ändern und das Papierformat einstellen [2].Im Datensatz wird das erstelle PDF archiviert [3].
1
× Der KORAKTOR®-Vorgang mit den verschiedenen Status dient der Vorlagenverwaltung der unternehmensweit gültigen Dokumente.
2
× Man erkennt sofort, in welchem Status sich die Vorlage befindet.
Der KORAKTOR®-Vorgang mit verschiedenen Status dient der Vorlagenverwaltung der unternehmensweit gültigen Dokumente [1]. Man erkennt sofort, in welchem Status sich die Vorlage befindet [2].
1
× Der Senden-An-Dialog ermöglicht nun auch, Dateien aus Verweisen einzubeziehen. In der jeweiligen Sektion wählt man aus, welche Dateien aus welchem Datensatz versendet werden.
Der Senden-An-Dialog ermöglicht nun auch, Dateien aus Verweisen einzubeziehen. In der jeweiligen Sektion [1] wählt man aus, welche Dateien aus welchem Datensatz versendet werden.

Archivierte Bilder einfacher bearbeiten

Das überarbeitete Bildarchiv gestaltet die Arbeit mit Bildern in KORAKTOR® noch einfacher und effektiver. So wurde die manuelle Verschlagwortung erweitert und vereinfacht z.B. für 3D-Bilder oder CAD-Dateien. Ausgewählte Bilder kann man jetzt direkt aus der Akte exportieren.

1
× Über die bekannte Funktion in der Symbolleiste wird der Ordner mit den Bildern ausgelesen.
2
× Hier erfolgt die Auswahl der zu verschlagwortenden Bilder.
3
× Anschließend wählt man die Verschlagwortungs-Informationen und startet die Archivierung.
Bild 1 von 2
Über die bekannte Funktion in der Symbolleiste wird der Ordner mit den Bildern ausgelesen [1]. Hier erfolgt die Auswahl der zu verschlagwortenden Bilder [2]. Anschließen wählt man die Verschlagwortungsinformationen und startet die Archivierung [3].
1
× Über die bekannte Funktion in der Symbolleiste wird der Ordner mit den Bildern ausgelesen.
2
× Hier erfolgt die Auswahl der zu verschlagwortenden Bilder.
3
× Anschließend wählt man die Verschlagwortungs-Informationen und startet die Archivierung.
Über die bekannte Funktion in der Symbolleiste wird der Ordner mit den Bildern ausgelesen [1]. Hier erfolgt die Auswahl der zu verschlagwortenden Bilder [2]. Anschließen wählt man die Verschlagwortungsinformationen und startet die Archivierung [3].
1
× Ausgewählte Bilder kann man direkt aus der Akte exportieren und dazu vorher die Bildgröße anpassen. 
2
× Die markierten Fotos zieht man anschließend z.B. in eine Mail, mit der sie versendet werden sollen.
Ausgewählte Bilder kann man direkt aus der Akte exportieren und dazu vorher die Bildgröße anpassen [1]. Die markierten Fotos zieht man anschließend z.B. in eine Mail, mit der sie versendet werden sollen [2].

Zusätzliche praktische Erweiterungen

In der neuen Version erfolgte die Implementierung weiterer Anpassungen, die die Arbeit der Anwender erleichtern. Neben Planungsgrundflächen zeigt die Terminansicht auch Termine auf Basis von Infos oder auch Vorgängen an. Die Prozessdokumentation hat einen hohen Stellenwert - eine Langinfo-Historie macht die letzten Versionen der Langinfo nachvollziehbar. Des Weiteren kann man hier jetzt Links einfügen, bearbeiten oder löschen.

1
× Zwischen den Systemen erfolgt ein bidirektionaler Datenaustausch.
2
× Mit Hilfe des Synchronisationsdienstes wird die Besprechungsanfrage in KORAKTOR® übernommen und ist im Terminmodul bereits an der Farbe erkennbar.
3
× Änderungen oder Absagen sind im Outlook möglich.
Bild 1 von 6
Zwischen den Systemen erfolgt ein bidirektionaler Datenaustausch [1]. Mit Hilfe des Synchronisationsdienstes wird die Besprechungsanfrage in KORAKTOR® übernommen und ist im Terminmodul bereits an der Farbe erkennbar [2]. Änderungen oder Absagen sind im Outlook möglich [3].
1
× Zwischen den Systemen erfolgt ein bidirektionaler Datenaustausch.
2
× Mit Hilfe des Synchronisationsdienstes wird die Besprechungsanfrage in KORAKTOR® übernommen und ist im Terminmodul bereits an der Farbe erkennbar.
3
× Änderungen oder Absagen sind im Outlook möglich.
Zwischen den Systemen erfolgt ein bidirektionaler Datenaustausch [1]. Mit Hilfe des Synchronisationsdienstes wird die Besprechungsanfrage in KORAKTOR® übernommen und ist im Terminmodul bereits an der Farbe erkennbar [2]. Änderungen oder Absagen sind im Outlook möglich [3].
1
× MS Teams wurde in KORAKTOR® integriert. Über die Senden-Funktion des Infodatensatzes/Vorgangs aktiviert man das neue Register.
2
× Wie beim Mailversand gewohnt, wählt man die Teilnehmer aus und mit Bestätigung [OK] ruft man die Besprechung in Teams auf. 
3
× Die gewählten Einstellungen wie Betreff, Teilnehmer sowie Start- und Endzeit wurden übernommen.
4
× Ist der Text in der Langinfo markiert, erscheint dieser in der Beschreibung.
MS Teams wurde in KORAKTOR® integriert. Über die Senden-Funktion des Infodatensatzes/Vorgangs aktiviert man das neue Register [1]. Wie beim Mailversand gewohnt, wählt man die Teilnehmer aus [2] und mit Bestätigung [OK] ruft man die Besprechung in Teams auf. Die gewählten Einstellungen wie Betreff, Teilnehmer sowie Start- und Endzeit wurden übernommen [3]. Ist der Text in der Langinfo markiert, erscheint dieser in der Beschreibung [4].
1
× Die Besprechungsanfrage erscheint automatisch in der Sektion "Meine neuen Überprüfungen" und damit sofort ersichtlich auf der Startseite.
Die Besprechungsanfrage erscheint automatisch in der Sektion "Meine neuen Überprüfungen" und damit sofort ersichtlich auf der Startseite [1].   
1
× Über das Symbol "Terminmodul" kann man die definierte Termingruppenansicht für das Projekt aufrufen.
2
× Beteiligte Mitarbeiter und Ressourcen werden für den gewählten Zeitraum dargestellt.
Über das Symbol "Terminmodul" kann man die definierte Termingruppenansicht für das Projekt aufrufen [1]. Beteiligte Mitarbeiter und Ressourcen werden für den gewählten Zeitraum dargestellt [2].
1
× In der Detailansicht "Langinfo-Historie" im Info-Arbeitsblatt kann man die letzten Versionen der Bearbeitung einsehen. Sämtliche Änderungen werden dokumentiert und sind bei Bedarf nachzulesen.
In der Detailansicht "Langinfo-Historie" [1] im Info-Arbeitsblatt kann man die letzten Versionen der Bearbeitung einsehen. Sämtliche Änderungen werden dokumentiert und sind bei Bedarf nachzulesen.
1
× Zum Einfügen, Bearbeiten oder Löschen von Links dienen diese Funktionen in der Symbolleiste.
Zum Einfügen, Bearbeiten oder Löschen von Links dienen diese Funktionen in der Symbolleiste [1].

Auswertungen für Entscheider und weitere nützliche Programmerweiterungen

Mit "sx.analytics" lassen sich Daten aus unterschiedlichen Quellen einfach miteinander kombinieren, systematisch analysieren und visualisieren. Damit steht ein professionelles Werkzeug für die Steuerung wichtiger Unternehmensprozesse zur Verfügung. Die KORAKTOR®-Assistenten im Modul Projektbearbeitung unterstützen die Steuerung und Planung von Projekten. Das Verfahren zur Verarbeitung digitaler Belege wurde verbessert.

1
× Daten und Dokumente sind zentral im Unternehmen gespeichert. 
2
× Der Synchronisationsdienst lädt Kontakte, Termine und Daten auf die mobilen Geräte.
3
× Aus den Terminen der mobilen Geräte kann man die App direkt aufrufen und greift somit beim Termin online auf benötigte Informationen und Daten.
4
× Über die KORAKTOR®-App kann man alle Infos und Dokumente abrufen, bearbeiten oder hinzufügen.
Bild 1 von 6
Daten und Dokumente sind zentral im Unternehmen gespeichert [1]. Der Synchronisationsdienst lädt Kontakte, Termine und Daten auf die mobilen Geräte [2].  Aus den Terminen der mobilen Geräte kann man die App direkt aufrufen und greift somit beim Termin online auf benötigte Informationen und Daten zu [3]Über die KORAKTOR®- App kann man alle Infos und Dokumente abrufen, bearbeiten oder hinzufügen [4].
1
× Daten und Dokumente sind zentral im Unternehmen gespeichert. 
2
× Der Synchronisationsdienst lädt Kontakte, Termine und Daten auf die mobilen Geräte.
3
× Aus den Terminen der mobilen Geräte kann man die App direkt aufrufen und greift somit beim Termin online auf benötigte Informationen und Daten.
4
× Über die KORAKTOR®-App kann man alle Infos und Dokumente abrufen, bearbeiten oder hinzufügen.
Daten und Dokumente sind zentral im Unternehmen gespeichert [1]. Der Synchronisationsdienst lädt Kontakte, Termine und Daten auf die mobilen Geräte [2].  Aus den Terminen der mobilen Geräte kann man die App direkt aufrufen und greift somit beim Termin online auf benötigte Informationen und Daten zu [3]Über die KORAKTOR®- App kann man alle Infos und Dokumente abrufen, bearbeiten oder hinzufügen [4].
1
× Mit "sx.analytics" Daten aus unterschiedlichen Quellen einfach miteinander kombinieren, systematisch analysieren und visualisieren. Aktuelle Kennzahlen unterstützen die Steuerung wichtiger Unternehmensprozesse.
Mit "sx.analytics" Daten aus unterschiedlichen Quellen einfach miteinander kombinieren, systematisch analysieren und visualisieren.. Aktuelle Kennzahlen unterstützen die Steuerung wichtiger Unternehmensprozesse.
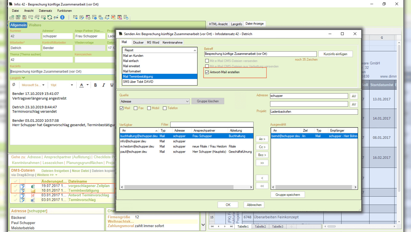
1
× Um auch für den Mailverkehr aus KORAKTOR® den E-Mail-Verlauf zu erhalten, kann man im Sendungsdialog die Funktion "Antwort-Mail erstellen" aktivieren.
2
× Die entsprechende Option startet man aus dem Infodatensatz, um auf die archivierte E-Mail zu antworten.
Um auch für den Mailverkehr aus KORAKTOR® den E-Mail-Verlauf zu erhalten, kann man im Sendungsdialog die Funktion "Antwort-Mail erstellen" [1] aktivieren. Die entsprechende Option startet man aus dem Infodatensatz, um auf eine archivierte E-Mail [2] zu antworten.
1
× Über eine Schaltfläche wird die aktuelle Ansicht vom Hauptfenster abgedockt.
2
× Das separate Fenster positioniert man dann auf einem weiteren Monitor. 
3
× Entschließt sich der Nutzer, die Arbeit wieder an das Hauptfenster anzudocken, steht dafür an gleicher Stelle eine Schaltfläche zur Verfügung.
Über eine Schaltfläche [1] wird die aktuelle Ansicht vom Hauptfenster abgedockt. Das separate Fenster [2] positioniert man dann z.B. auf einem weiteren Monitor. Entschließt sich der Nutzer, die Arbeit wieder an das Hauptfenster anzudocken, steht dafür an gleicher Stelle [3] eine Schaltfläche zur Verfügung.
1
× Das Abnahmeprotokoll enthält einen Barcode.
2
× Über den Barcode wird beim Scannen im Stapel automatisch eine Belegtrennung vorgenommen.
3
× Die Zuordnung zum Sachverhalt erfolgt ebenfalls automatisiert über den Barcode.
4
× Für Eingangsrechnungen ermittelt Xtract automatisch alle relevanten Daten aus dem Beleg.
5
× Mit Hilfe der Definitionstabelle wird die Zuordnung von Dateien zum richtigen Mitarbeiter und das Auslösen weiterer Arbeitsschritte automatisiert.
Über den Barcode auf einem Abnahmeprotokoll [1] wird beim Scannen im Stapel eine automatische Belegtrennung [2] und die Zuordnung zum Sachverhalt [3] vorgenommen. Das unterschriebene Abnahmeprotokoll wird ohne weiteren Aufwand in der Akte archiviert. Für Eingangsrechnungen ermittelt Xtract [4] automatisch alle relevanten Daten aus dem Beleg. Mit Hilfe der Definitionstabelle [5] wird die Zuordnung von Dateien zum richtigen Mitarbeiter und das Auslösen weiterer Arbeitsschritte automatisiert.
1
× Man kann aus der Detailansicht "Bilder" direkt alle Bildarchivfunktionen nutzen.
2
× Über diese Schaltfläche gelangt man zur Bildübersicht.
3
× Der Bildbetrachter ermöglicht das schnelle Durchblättern der Bilder.
Man kann aus der Detailansicht "Bilder" direkt alle Bildarchivfunktionen nutzen [1]. Über diese Schaltfläche gelangt man zur Bildübersicht [2]. Der Bildbetrachter ermöglicht das schnelle Durchblättern der Bilder [3].

Hardwarevoraussetzungen und Betriebssysteme

Neue Hardware wird meist nur noch mit den aktuellen Betriebssystemen ausgeliefert. Das erfordert dann in jedem Fall eine aktuelle Softwareversion von KORAKTOR®. Der Wechsel der Technik ist meist nicht kurzfristig zu realisieren und bedarf deshalb einer guten Planung und Koordination.
 

  • In den aktuellen Betriebssystemen wurden viele Sicherheitslücken geschlossen und wesentlich mehr  
    Nutzerkomfort sowie spürbare Geschwindigkeitssteigerungen implementiert.
  • Neue Hardware ist schneller und leistungsfähiger.
  • Die neuen Server/PC's und deren moderne 64-Bit-Betriebssysteme erlauben die Arbeit mit größeren
    Datenmengen, weil mehr Hauptspeicher verwaltet werden kann.
  • Installationsaufwendungen bei Technikausfällen kann man z.B. durch Virtualisierung entscheidend verringern.
Die Hardware sowie Betriebssystemvoraussetzungen müssen erfüllt sein, damit alles reibungslos läuft.
Die Hardware sowie Betriebssystemvoraussetzungen müssen erfüllt sein, damit alles reibungslos läuft.

Warum auch Sie auf die neue Version umsteigen sollten

Erschließen Sie sich weitere Vorteile in der Arbeit mit KORAKTOR® um damit die Qualität der Informationsverwaltung auf ein neues Level zu heben. Auch bringt ein 'Check-Up' wieder frischen Wind und mehr Sicherheit in die Softwarenutzung, um Arbeitsabläufe schnell und effektiv zu gestalten.

Wir schulen Sie und Ihre Mitarbeiter für mehr Sicherheit im Umgang mit unserem KORAKTOR®, das steigert die Kompetenz und hebt neue Potentiale.
Wir schulen Sie und Ihre Mitarbeiter für mehr Sicherheit im Umgang mit unserem KORAKTOR®, das steigert die Kompetenz und hebt neue Potentiale.

Unsere Lösungen 

für Sie


Lösungen und Produkte